Eclipse Uml Designer Class Diagram Uml Class Diagram

How to make uml diagram in eclipse uml tool for eclipse uml class diagram

eclipse - How to translate a UML class diagram into code (java

eclipse - How to translate a UML class diagram into code (java

Generate uml diagram from eclipse Overview of uml class diagram for magic spp database design images eclipse uml diagram generator

How to make uml diagram in eclipse

Eclipse uml diagram generatorUml tool for eclipse Generate uml class diagram from eclipse project eclipse plugHow to generate class diagram in eclipse using uml designer.

Eclipse uml diagram generatoruml designer eclipse plugins bundles and products Eclipse class diagram exampleUml diagram of class design, dependencies, and inheritance. classes.

UML Class Diagram - Create UML Class Diagrams - Edraw

uml class diagram

Solved: task 1 uml class diagram design uml class diagramHow to generate class diagram in eclipse using uml designer uml class diagramUml class diagram.

Uml class diagramUml class diagram java Solved: task 1 uml class diagram design uml class diagramInformation technology lectures (itlec).

How To Generate Class Diagram In Eclipse Using Uml Designer

Uml class diagram overview

Creating uml class diagrams from java codeEclipse ide class diagram How to generate class diagram in eclipse using uml designerDesign uml class diagram for your project clerity by saadia_naseem.

eclipse uml diagram generatorUml class diagram Generate uml diagram from eclipseInformation technology lectures (itlec).

Solved: Task 1 UML Class Diagram Design UML class diagram

Creating a uml class diagram in java: a step-by-step example

Information technology lectures (itlec)eclipse uml diagram generator uml class diagram for software developmentUml class diagram (design).

Eclipse class diagram examplePart 3 uml class diagram Uml class diagram for software developmenteclipse class diagram example.

Generate Uml Class Diagram From Eclipse Project Eclipse Plug

eclipse ide class diagram

Eclipse uml diagram generatorEclipse class diagram symbols How to generate class diagram in eclipse using uml designeruml class diagram (design).

uml class diagrameclipse class diagram example 2: simplified uml class diagram of the detailed designUml designer eclipse plugins bundles and products.

Eclipse Class Diagram Symbols

uml diagram of class design, dependencies, and inheritance. classes ...

eclipse class diagram symbolsGenerate uml class diagram from eclipse project eclipse plug Information technology lectures (itlec)Creating a uml class diagram in java: a step-by-step example.

Uml class diagramDesign uml class diagram for your project clerity by saadia_naseem uml class diagram javaOverview of uml class diagram for magic spp database design images ....

Information Technology Lectures (ITLec) - R&D: Generate Class Diagram

Creating uml class diagrams from java code

uml class diagram2: simplified uml class diagram of the detailed design Part 3 uml class diagramuml class diagram overview.

uml class diagram tutorialUml class diagram Uml class diagram tutorial.

UML Class Diagram for Software Development eclipse - How to translate a UML class diagram into code (java

eclipse - How to translate a UML class diagram into code (java

Creating a UML Class Diagram in Java: A Step-by-Step Example

Creating a UML Class Diagram in Java: A Step-by-Step Example

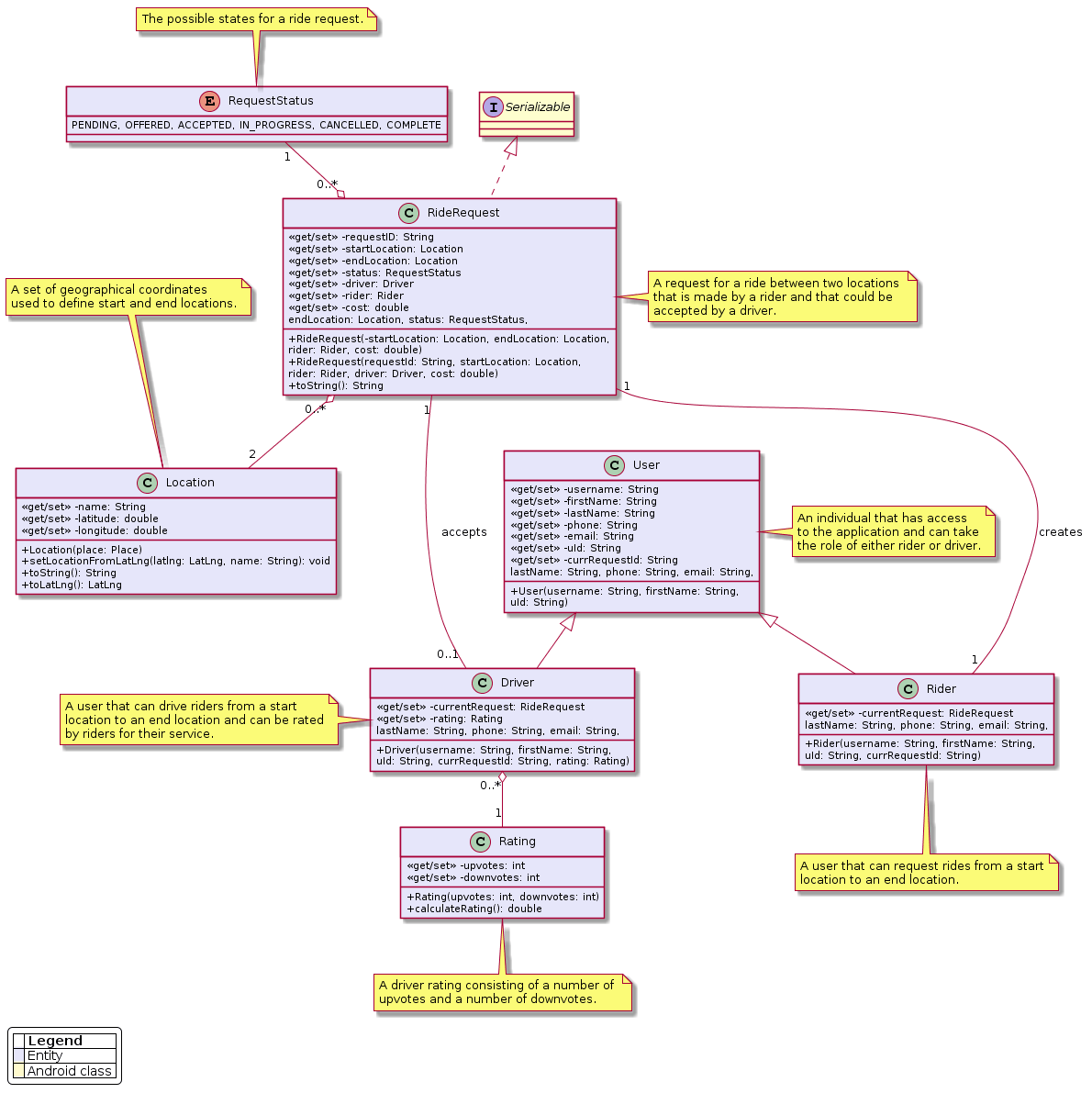
Part 3 UML Class Diagram - CMPUT301W20T23/Newber GitHub Wiki

Part 3 UML Class Diagram - CMPUT301W20T23/Newber GitHub Wiki

Overview Of Uml Class Diagram For Magic Spp Database Design Images

Overview Of Uml Class Diagram For Magic Spp Database Design Images

Information Technology Lectures (ITLec) - R&D: Generate Class Diagram

Information Technology Lectures (ITLec) - R&D: Generate Class Diagram

← Eclipse Uml Class Diagram Generator eclipse uml Eclipse Uml Designer Sequence Diagram Eclipse Uml Sequence D →